wasm-micro-runtime/doc/component_model.md

6.8 KiB

WAMR Component Model support

Introduction

A WebAssembly (Wasm) component is an abstraction layer built over standard WebAssembly (often called WebAssembly Core). It is designed to enrich the exposed type system and improve interoperability across different programming languages and libraries. More details can be found here.

To distinguish between the two layers, the Component Model specification refers to standard WebAssembly entities by prefixing them with the word "core" (e.g., core modules, core functions, core types).

In short, a Wasm component uses WIT—an Interface Definition Language (IDL)—to define its public-facing interfaces. It then bundles one or more Wasm core modules to implement the underlying logic behind those interfaces.

WAMR implements binary parsing for the WebAssembly Component Model proposal. The parser handles the component binary format as defined in the Binary.md specification, covering all 13 section types with validation and error reporting.

References:

Build

Enable the feature by setting the CMake flag WAMR_BUILD_COMPONENT_MODEL (enabled by default). This defines the C preprocessor macro WASM_ENABLE_COMPONENT_MODEL=1.

set (WAMR_BUILD_COMPONENT_MODEL 1)
include (${WAMR_ROOT_DIR}/build-scripts/runtime_lib.cmake)
add_library(vmlib ${WAMR_RUNTIME_LIB_SOURCE})

Or pass it on the cmake command line:

cmake -DWAMR_BUILD_COMPONENT_MODEL=1 ..

Component vs core module

A component binary shares the same magic number (\0asm) as a core WebAssembly module but is distinguished by its header fields:

Core module Component
magic \0asm \0asm
version 0x0001 0x000d
layer 0x0000 0x0001

WAMR uses wasm_decode_header() to read the 8-byte header and is_wasm_component() to determine whether a binary is a component or a core module.

Binary parsing overview

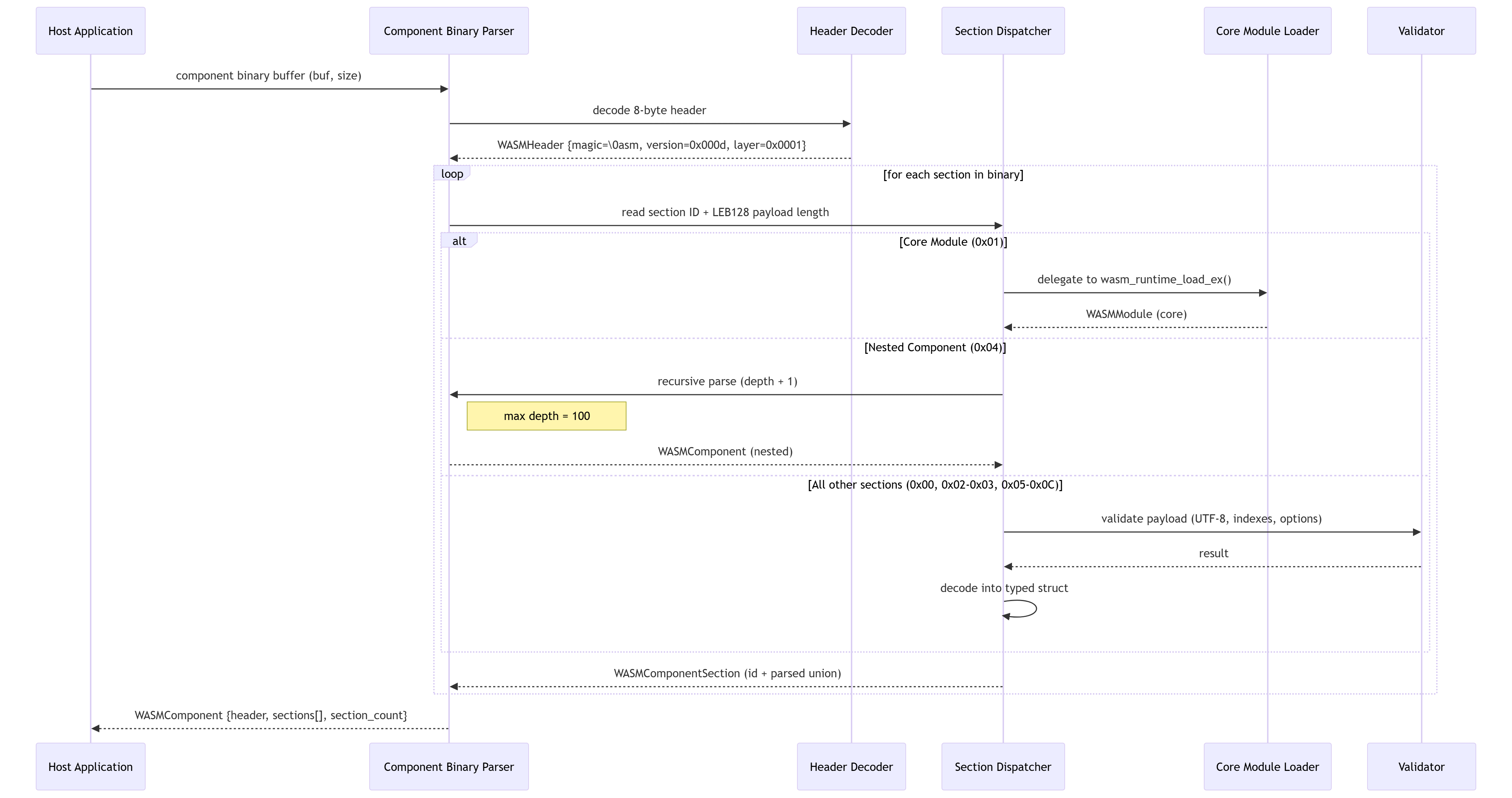
The binary parser takes a raw component binary buffer and produces a WASMComponent structure that holds the decoded header and an array of parsed sections. The diagram below illustrates the high-level parsing flow:

The parsing proceeds as follows:

  1. Header decode -- wasm_decode_header() reads the 8-byte header (magic, version, layer) and populates a WASMHeader struct.
  2. Section loop -- the parser iterates over the binary, reading a 1-byte section ID and a LEB128-encoded payload length for each section.
  3. Section dispatch -- based on the section ID, the parser delegates to a dedicated per-section parser. Each parser decodes the section payload into a typed struct, validates its contents (UTF-8 names, index bounds, canonical options), and reports how many bytes were consumed.
  4. Core module delegation -- when a Core Module section (0x01) is encountered, the parser delegates to the existing WAMR core module loader (wasm_runtime_load_ex()) to parse the embedded module.
  5. Recursive nesting -- when a Component section (0x04) is encountered, the parser calls itself recursively with an incremented depth counter. Recursion depth is capped at 100.
  6. Result -- on success, the WASMComponent struct holds the header and a dynamically-sized array of WASMComponentSection entries, each containing the raw payload pointer and a typed union with the parsed result.

Section types

The component binary format defines 13 section types:

ID Section Spec reference
0x00 Core Custom custom section (name + data)
0x01 Core Module embedded core wasm module
0x02 Core Instance core module instantiation
0x03 Core Type core func types, module types
0x04 Component nested component (recursive)
0x05 Instance component instance definitions
0x06 Alias export, core export, outer aliases
0x07 Type component type definitions
0x08 Canon canonical lift/lower/resource ops
0x09 Start component start function
0x0A Import component imports
0x0B Export component exports
0x0C Value value definitions

Current limitations

  • Core Type (0x03): only moduletype is supported; WebAssembly GC types (rectype, subtype) are rejected.
  • Canon (0x08): async and callback canonical options are rejected; all other canonical operations are supported.

Source layout

All component model sources reside in core/iwasm/common/component-model/:

component-model/
  iwasm_component.cmake              # CMake build configuration
  wasm_component.h                   # type definitions, enums, struct declarations
  wasm_component.c                   # entry point: section dispatch and free
  wasm_component_helpers.c           # shared utilities: LEB128, names, value types
  wasm_component_validate.c          # validation: UTF-8, index bounds, canon options
  wasm_component_validate.h          # validation declarations
  wasm_component_core_custom_section.c   # section 0x00
  wasm_component_core_module_section.c   # section 0x01
  wasm_component_core_instance_section.c # section 0x02
  wasm_component_core_type_section.c     # section 0x03
  wasm_component_component_section.c     # section 0x04
  wasm_component_instances_section.c     # section 0x05
  wasm_component_alias_section.c         # section 0x06
  wasm_component_types_section.c         # section 0x07
  wasm_component_canons_section.c        # section 0x08
  wasm_component_start_section.c         # section 0x09
  wasm_component_imports_section.c       # section 0x0A
  wasm_component_exports_section.c       # section 0x0B
  wasm_component_values_section.c        # section 0x0C
  wasm_component_export.c               # export runtime helpers
  wasm_component_export.h               # export declarations